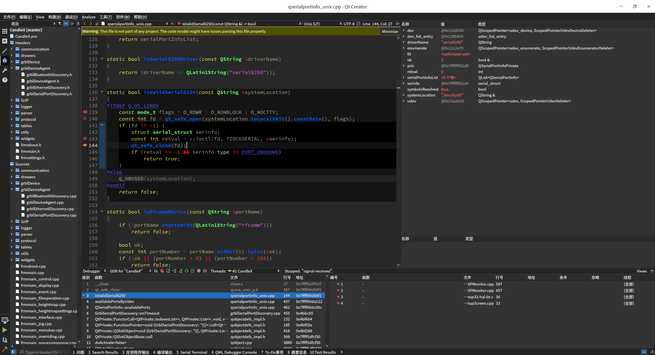
在Qt的开发中,轮训串口设备时就会卡在/dev/ttyS0 的操作上,Deepin 20.0的时候没有这个问题,最近系统自动更新到Deepin 20.1 就出现了卡顿问题。
任何依赖于串口的软件,启动都会异常的卡顿10秒以上的时间。
确认回滚到升级之前就没有问题了。
暂无回复,快来抢沙发吧
精品汇总
热帖排行
热门活动
在Qt的开发中,轮训串口设备时就会卡在/dev/ttyS0 的操作上,Deepin 20.0的时候没有这个问题,最近系统自动更新到Deepin 20.1 就出现了卡顿问题。
任何依赖于串口的软件,启动都会异常的卡顿10秒以上的时间。
确认回滚到升级之前就没有问题了。